Importing databases and tables with phpMyAdmin

Posted:  May 14th, 2018

 

This tutorial assumes you've already logged in to phpMyAdmin. These are steps on how to import a database.

 

1) Click the database you wish to import here.

KEK

Let's assume the data in our details table is corrupt, and we want to import a saved (exported) copy of the data.

 

Therefore, let's first delete the existing details table from our database. Go to deleting tables from a database with phpMyAdmin for the procedure.

 

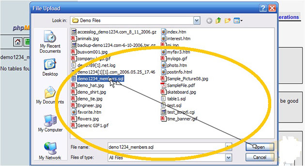
2) Now let's import the saved copy of our database, which includes the details table.

 

KEK

KEK

3) That's it! The demo1234_members database has been successfully imported, as indicated here.

KEK

5) Log out of the server once you are finished.